| 일 | 월 | 화 | 수 | 목 | 금 | 토 |
|---|---|---|---|---|---|---|
| 1 | 2 | 3 | 4 | 5 | 6 | 7 |
| 8 | 9 | 10 | 11 | 12 | 13 | 14 |
| 15 | 16 | 17 | 18 | 19 | 20 | 21 |
| 22 | 23 | 24 | 25 | 26 | 27 | 28 |
- 모듈구조도
- base64
- 매크로를 바라보는 시각
- 소프트웨어공학 디자인패턴
- 객체 상속 속성 인스턴스 메소드 오퍼레이션
- sofrware architeture
- 암표거래
- status diagram
- telnet
- strucuture charat
- factory metohd pattern
- gof design pattern
- 생성패턴 행위패턴 구조패턴
- cron
- prototypepattern 예시 example
- usecase description
- bandit21
- Bandit
- fan-in fan-out
- 상태다이어그램
- 디자인패턴
- 구조적 설계
- ssh
- UseCase
- nc reverse shell
- 클래스 관계
- 팬인과 팬아웃
- ui 디자인 기본원칙
- 리버스쉘
- madia designer ui design
- Today
- Total
2.log
06 | Sequence Diagram, State Diagram 본문
* KOWC에 등록된 동국대학교 최은만 교수님의 강의내용을 공부목적으로 정리한 글임을 밝힙니다.
| 출처 : http://www.kocw.net/home/search/kemView.do?kemId=331697&ar=relateCourse
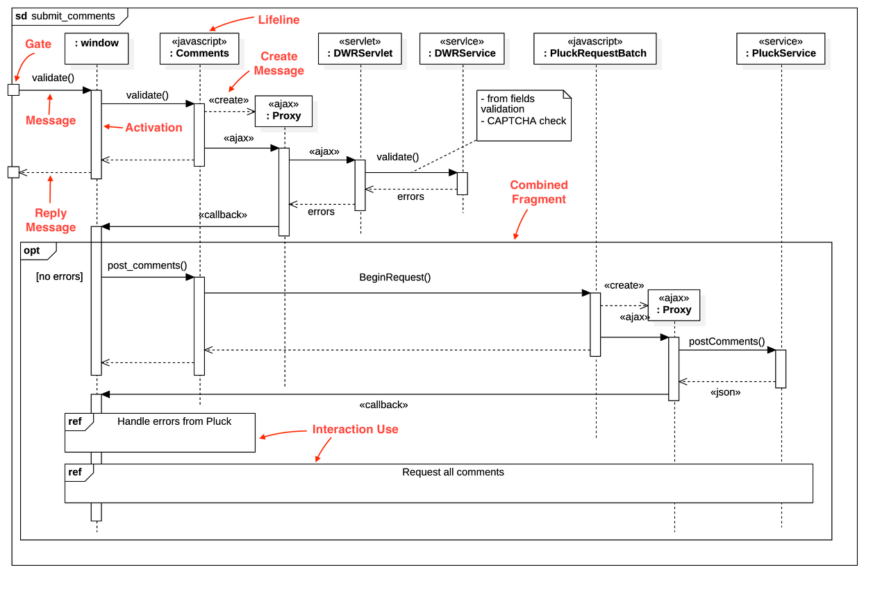
Sequence Diagram
Use Case에 나타난 객체들 간의 상호작용을 표현한 것 (다양한 View의 시나리오 표현 가능, Use Case 보조)
어떤 메시지가 언제 보내지는지 수행순서를 시간 흐름에 따라 나타내어 시스템의 동적 측면 보여줌 (Dynamic View)
구성요소

Object

Life Line
모델링되는 인스턴스 나타냄
박스와 점선으로 이루어지며, 아래로 내려갈수록 시간 경과

Activation (box)
Life Line의 인스턴스가 다른 인스턴스와 상호작용 하며 활성화되어있는 상태 나타냄

Message
인스턴스 간 주고받는 데이터 나타냄
호출형식 : method name(parameter)
일반적으로 request - response 로 구성
화살표 헤드모양으로 *Sync(full arrow) / Async (empty arrow) 표시
점선 화살표는 리턴 표시

* Synchronous vs Asynchronous (동기와 비동기)
| Synchromous(동기)
요청에 대한 응답(리턴)을 받아야 다음 요청 가능
응답받기 전까지 아무것도 못하고 대기해야 함
설계 비교적 간단
| Asynchronous(비동기)
요청에 대한 응답받기 전에 다른 요청 보낼 수 있음
따라서 응답 기다릴 동안 다른 작업 수행 가능
동기에 비해 설계 복잡하나 자원 효율적 사용 가능
* 재귀 (Recusive)
인스턴스 간 상호작용이 아닌 한 인스턴스 내에서 처리할 경우 self message 사용해 본인의 Life Line으로 재귀 표시 가능

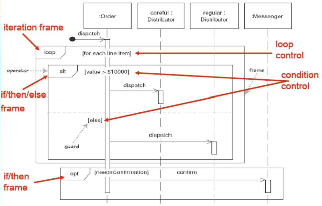
흐름제어

Guard
단일 메시지에 대한 조건 명시
메시지 text 앞쪽에 [조건] 표기
ex) [ value > $10000] : 주문액 $10000 초과하면 특별구매자로 대우
Sequence Fragments
guard와 달리 범위로 조건 명시
guard 와 함께 사용 가능 (fragment 내에서 로직 작성)
| alterntives (alt)
if / else 구문 나타냄
| options (opt)
if 구문 나타냄
| loops
for / while 등의 loop 구문 나타냄
State Diagram
시스템에서 중요 역할 담당하는 클래스의 상태변화 기술 (단일 객체가 활성시간 동안 한 행동 기술)
클래스 다이어그램안의 놓치고 넘어간 Operation 찾아내는 역할 하기도 함 (Class Diagram 보조)

구성요소
초기 의사 상태
전이 (transition)
한 상태에서 다른 상태로 이동
표기 : trigger [guard] / activity
Trigger
상태 변화를 유발하는 이벤트
Guard
전이가 이루어지는 boolean 조건
Activity
전이 동안 수행되는 행동
Action vs Activity
Action : 이벤트와 관련, 즉시 일어남
Activity : 상태와 관련, 시간이 걸림
** 상태 다이어그램 작성법 및 예시 참고 : https://sabarada.tistory.com/192
[출처]
https://sabarada.tistory.com/84
[UML] 시퀀스 다이어그램 이해하기
[UML] 클래스 다이어그램 이해하기 [UML] 시퀀스 다이어그램 이해하기 안녕하세요. 우리는 이전 포스팅에서 클래스 다이어그램에 대해서 이야기 해본적이 있습니다. 구조 다이어그램(Structural Diagra
sabarada.tistory.com
https://ocwokocw.tistory.com/67
UML - 상태 기계 다이어그램
- 이 글은 UML Distilled (마틴 파울러)책을 기반으로 작성하였습니다. - 상태 기계 다이어그램(State Machine Diagrams) 상태 기계 다이어그램은 시스템의 행동을 기술한다. 객체 지향 접근법에서 단일 객
ocwokocw.tistory.com
https://www.lucidchart.com/pages/uml-state-machine-diagram
State Machine Diagram Tutorial
Create a state machine diagram in UML using Lucidchart - includes a vast UML shape library and specialized state machine diagram templates. Sign up free today!
www.lucidchart.com
'소프트웨어공학' 카테고리의 다른 글
| 08 | 소프트웨어 아키텍처 (0) | 2023.04.30 |
|---|---|
| 07 | 설계 원리와 구조적 설계 (0) | 2023.04.28 |
| 05 | 객체지향의 이해와 UML Class Diagram (0) | 2023.04.24 |
| 04 | Use Case 와 diagram (0) | 2023.04.22 |
| 03 | 구조적 분석 (0) | 2023.04.20 |